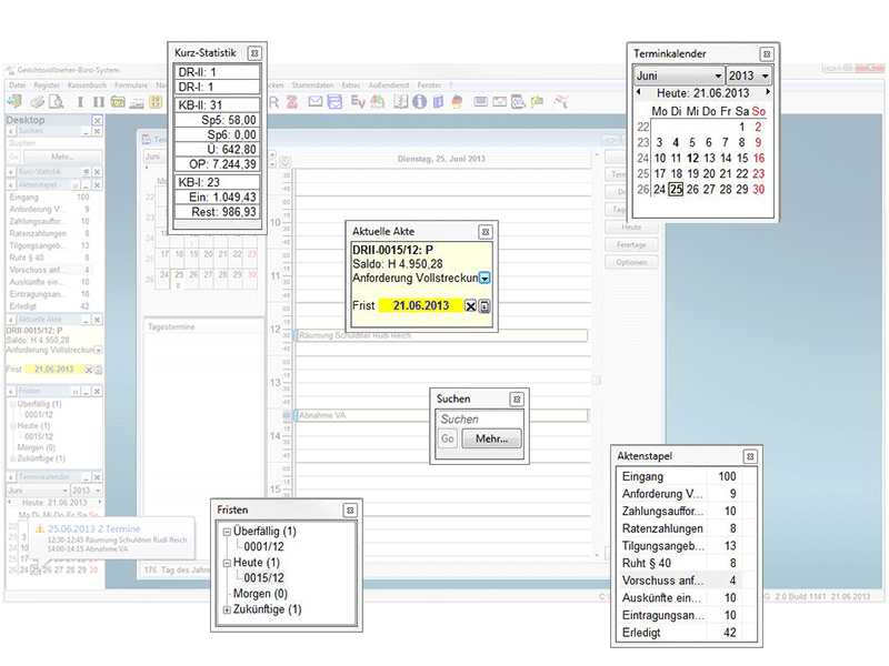
Das GV Büro System stellt in einer übersichtlichen Oberfläche alle Funktionen bereit, die der Gerichtsvollzieher zur Erledigung seiner Aufträge und Führung seines Büros benötigt. Die wichtigsten Funktionen werden über das Menü, die Icon-Toolbar oder selbst definierbare Expressbuttons bzw. Hotkeys aufgerufen. Im Desktop-Bereich werden statistische Informationen zu Akten, Fristen und Terminen jederzeit aktuell angezeigt. Die Programmoberfläche kann mit mehreren Fenstern gleichzeitig arbeiten, so dass immer die Informationen zur Verfügung stehen, die gerade benötigt werden.
| |
1 von 11 |












